高效轻量PHP网盘搜索引擎源码——多筛精准图标流畅体验

作者头像
首页 📋整站源码 正文

28b2c11e15f4ca9f9a234f8a56176f98_5-14.png全新轻量化PHP网盘搜索引擎系统源码 基于PHP+MYSQL开发
一、多样筛选功能:网站支持5类筛选功能,包括默认搜索、网盘类型、文件大小、时间排序以及网盘来源,让用户能够轻松快速地找到所需资源,大大提高搜索效率。
二、精准图标适配:每种类型的文件在左侧都有与之兼容的精美图标。文件夹对应文件夹图标,视频显示视频图标等,界面整洁直观,方便用户一眼识别文件类型。
三、流畅前端体验:前端内容界面采用骨架屏预加载显示技术,优化用户等待过程,使内容展示更加平滑迅速,让用户在浏览时享受更友好的视觉感受。
四、贴心交互设计:1页展示10条内容,页面布局合理。最右侧设置一键返回顶部按钮,方便用户快速回到页面顶部。搜索框采用响应式设计,可根据不同设备屏幕自适应调整,同时支持一键清除筛选内容,操作便捷。
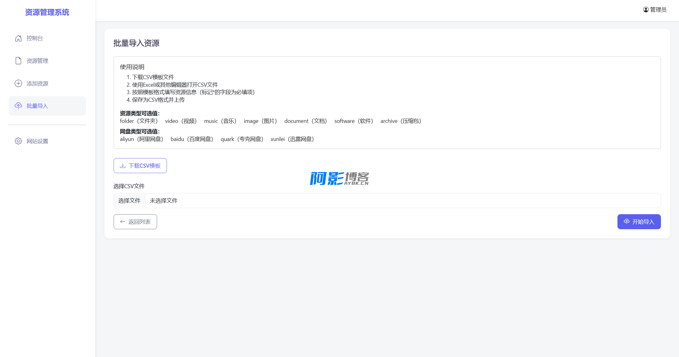
网站后台功能强大且完善:支持CSV表格导入内容,实现批量高效管理;具备手动添加资源功能,方便随时更新;用户密码更改操作简单便捷,保障账户安全;还提供网站SEO设置,助力网站在搜索引擎中获得更好的曝光和排名。这是一款功能全面、设计精良的网站源码,无论是个人使用还是团队协作,都能满足您的多样化需求,让您的网站运营管理更加轻松高效。



阿影博客
价格: 2
游客在线付费下载
会员资源

开通赞助会员 · 全站免费下载

免费声明

  1. 本网站的文章内容可能来源于网络,仅供大家学习与参考,如有侵权,请联系站长QQ:304906607进行删除处理。
  2. 文章采用: 《署名-非商业性使用-相同方式共享 4.0 国际 (CC BY-NC-SA 4.0)。
  3. 本站资源大多存储在云盘,如发现链接失效,请联系我们我们会第一时间更新。
  4. 本站一切资源不代表本站立场,并不代表本站赞同其观点和对其真实性负责。
  5. 本站一律禁止以任何方式发布或转载任何违法的相关信息,访客发现请向站长举报
  6. 本站永久网址:https://www.aybk.cn
一站式CDN节点优化:宝塔CF优选插件支持多平台免费套餐
« 上一篇 08-04
影视后期必备:600+高品质音效素材库
下一篇 » 07-25

发表评论

请先登录后才能发表评论

停留在世界边缘,与之惜别

个人信息

HI好朋友 ! 请登录
这是一个奇怪的站长,白天睡大觉,晚上魂飘飘~~~
+ 在线人数:567人
📘本站统计
  • 文章总数 9408篇
  • 注册用户 14014位
  • 运行天数 1460天
  • 评论总数 63131条
  • 总访问量 9706.5W+
  • 今日更新 0篇

立即签到

百度一下

随便看看

大家都在看

登陆
还没有账号?立即注册
点击按钮进行验证
忘记密码?
登陆
忘记密码
已经有账号?马上登陆
获取验证码
重新获取(60s)
点击按钮进行验证
重置密码
注册
已经有账号?马上登陆
获取验证码
重新获取(60s)
点击按钮进行验证
立即注册